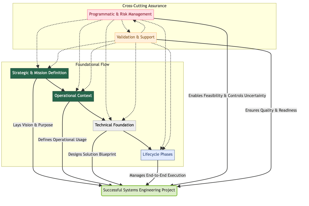
Strategic and Mission Definition: System Concept, Mission Concept, Stakeholder Concept, User Concept
Operational Context: Concept of Operations (ConOps), Operational Concept (OpsCon)
Technical Foundation: System Architecture Concept, Interface Concept, Integration Concept, Security Concept


SE Conceptual Framework, Copyright Ascendant Concepts, LLC, 2025
These categories reflect the core logical groups and artifact types recognized in major systems engineering frameworks:
Lifecycle Phases: Acquisition Concept, Development Concept, Deployment Concept, Sustainment Concept, Disposal Concept
Programmatic and Risk Management: Cost and Schedule Concept, Risk Management Concept
Validation and Support: Test and Evaluation Concept, Training Concept
Summary of Key Systems Engineering Concept Artifacts
Strategic and Mission Definition
System Concept: Defines the high-level vision, purpose, boundaries, and context of the system.
Mission Concept: Articulates the mission objectives, scenarios, and outcomes the system must achieve.
Stakeholder Concept: Identifies stakeholders, their roles, needs, and expectations.
User Concept: Describes user profiles, needs, tasks, and desired experiences.
Operational Context
Concept of Operations (ConOps): Presents a user-focused, high-level narrative of how the system will be used in its operational environment.
Operational Concept (OpsCon): Translates the ConOps into detailed, technical workflows and system behaviors for engineers and developers.
Technical Foundation
System Architecture Concept: Outlines the structural and behavioral framework, including major components and interactions.
Interface Concept: Defines boundaries and rules for interaction between system elements and external entities.
Integration Concept: Details how system elements will be assembled and tested to form a cohesive whole.
Security Concept: Describes security objectives, controls, and integration strategies.
Lifecycle Phases
Acquisition Concept: Defines the strategy and approach for obtaining, contracting, and fielding the system.
Development Concept: Describes the strategy, methods, and steps for engineering and building the chosen system solution.
Deployment Concept: Specifies how the system will be transitioned from development into operational use.
Sustainment Concept: Describes maintenance, support, and upgrade strategies for long-term effectiveness.
Disposal Concept: Plans for responsible decommissioning and disposal at end-of-life
Programmatic and Risk Management
Cost and Schedule Concept: Provides the framework for estimating, planning, and managing costs and timelines..
Risk Management Concept: Establishes the approach for identifying, analyzing, mitigating, and monitoring risks.
Validation and Support
Test and Evaluation Concept: Defines how the system will be verified and validated throughout its lifecycle.
Training Concept: Outlines strategies and requirements for preparing users and support personnel.
These Concept Artifacts Work Together
Comprehensive Lifecycle Coverage: From initial vision and stakeholder needs to end-of-life disposal, these artifacts ensure every phase and aspect of the system is addressed.
Stakeholder and User Alignment: By explicitly capturing and tracing needs, roles, and expectations, they foster shared understanding and agreement among all parties.
Technical and Programmatic Integration: Architecture, interface, integration, risk, security, and cost/schedule concepts ensure technical feasibility and programmatic realism.
Traceability and Validation: Each artifact supports traceability from needs and requirements through architecture, implementation, verification, and sustainment.
Risk and Change Management: Early identification and continuous management of risks, costs, and schedule uncertainties reduce surprises and rework.
These categories of concept artifacts are not developed in isolation but are deeply interconnected and evolve iteratively. The successful integration and continuous refinement of these concepts provide a comprehensive, traceable, and stakeholder-aligned blueprint, minimizing risk and maximizing the likelihood of a successful, sustainable system that meets its intended goals. This holistic approach is a hallmark of mature systems engineering and is endorsed by leading standards.




The representation of interconnected concepts is really just another way of illustrating the flow of information from high level to completion of a project as seen in the classic systems engineering "Vee" diagram
Illustration courtesy of US Federal Highway Administration
Interconnected SE Concepts, Copyright Ascendant Concepts, LLC, 2025
Strategic and Mission Definition:
System Concept
What is the high-level vision, purpose, and context of the system?
What is the system intended to accomplish, and why is it needed?
What are the system's boundaries, and how does it interact with external entities and its environment?
Who are the major stakeholders, what are their needs, and what are their roles?
What are the high-level capabilities the system must provide?
What are the key constraints and drivers influencing the system?
How will the system operate throughout its full life cycle, including development, deployment, operation, and retirement?
Mission Concept
What are the overall mission objectives, scenarios, and desired outcomes the system must achieve?
Why does the system exist, and what is its fundamental purpose?
What capabilities are required to achieve the mission, and what are the existing capability gaps?
Who are the stakeholders, users, and external systems involved in the mission, and how do they interact?
What are the environmental, technical, social, ethical, and regulatory constraints of the mission?
How will the system deliver value to its beneficiaries?
Stakeholder Concept
Who are all the relevant stakeholders, and what are their roles throughout the system lifecycle?
What are the needs, expectations, and concerns of each stakeholder group?
What are the constraints and preferences imposed by stakeholders?
What are the criteria for validating that the system meets stakeholder expectations?
User Concept
Who are the intended users of the system?
What are the users' needs, goals, frustrations, and motivations?
How will users interact with the system, and what are their workflows and tasks?
What is the desired user experience throughout the system's use?
What human factors considerations are relevant for the system design?
Operational Context:
Concept of Operations (ConOps)
What is the high-level, user-focused narrative of how the system will be used in its operational environment?
What are the system's goals and overall operational concept from a stakeholder perspective?
How will the system meet stakeholder expectations, typically in a time-sequenced manner?
What are the major operational phases, scenarios (normal and off-nominal), and functions of the system?
What are the assumptions, constraints, and operational risks associated with the concept?
What are the validation criteria for the system based on stakeholder needs?
Operational Concept (OpsCon)
How will the system function technically in its operational environment?
What are the detailed operational workflows, system states, and component interactions?
What are the specific use cases and scenarios for the system, including typical, degraded, and failure modes?
What are the performance expectations, operational constraints, and resource requirements for system operation?
How do the flight and ground systems work together across mission phases?
What are the criteria for validating the system's operational effectiveness and suitability?
Technical Foundation:
System Architecture Concept
What is the overall structural and behavioral framework of the system?
What are the major components of the system, and how do they interact with each other and external entities?
What are the guiding principles and constraints for the system's design and evolution?
How will the system meet its functional and non-functional requirements through its structure?
What technology choices and trade-offs are being considered for the system?
Interface Concept
What are the shared boundaries across which systems or system elements interact?
What are the rules, protocols, and characteristics governing these interactions (e.g., communication protocols, data exchange formats)?
How do different components or systems exchange information, signals, materials, or commands?
What are the requirements for these interactions, including performance and quality characteristics?
How will interoperability and integration between system elements be achieved?
Integration Concept
How will individual system elements (hardware, software, operational resources) be assembled and tested to form a unified, functioning whole?
What are the strategies and sequences for integrating subsystems and components?
How will interfaces between system elements be managed, defined, controlled, and verified?
How will integration activities support verification and validation throughout the lifecycle?
What are the potential integration risks and how will they be mitigated?
Security Concept
What are the security objectives, policies, and controls for the system?
How will the system be protected from misuse, malicious behavior, and unintended impacts throughout its lifecycle?
How will security measures be integrated into the system's architecture, design, development, and operations?
What threats and vulnerabilities does the system face, and how will associated risks be mitigated?
How will the system ensure compliance with relevant security standards and regulations?
Lifecycle Phases:
Acquisition Concept
How will the system be obtained (developed, procured, or reused)?
What is the overall strategy for acquiring, contracting, producing, and fielding the system?
What are the approaches for stakeholder engagement, requirements definition, design, production, and V&V within the acquisition process?
What are the make/buy decisions, integration responsibilities, and supply chain considerations?
How will acquisition activities align with program objectives, resource constraints, and technical baselines?
Development Concept
What is the strategy, methods, and steps for engineering, building, and maturing the chosen system solution?
What are the timelines and major milestones for engineering, integration, testing, and delivery?
How will the system's architecture, components, and interfaces be implemented?
What are the functional specifications and performance requirements for the system during development?
What are the identified development risks and their mitigation strategies?
How will the development activities align with the project's budget and timeline?
Deployment Concept
How will the system be delivered, installed, and integrated into its operational environment?
What are the phases, steps, and procedures for transitioning the system from development to operational use?
How will the system replace or integrate with existing legacy systems?
What are the testing and acceptance criteria for the system in its operational environment?
What are the logistical, infrastructure, and staffing considerations for deployment?
Sustainment Concept
How will the system be maintained, supported, and upgraded throughout its operational life?
What are the maintenance strategies, including corrective actions and design for maintainability?
What logistics, spare parts, and support infrastructure are required?
How will technology insertion, modernization, and obsolescence be managed?
What are the long-term costs and resources needed for system support?
How will system performance be monitored and supportability refined?
Disposal Concept
How will the system be removed from operation and disposed of at the end of its useful life?
How will hazardous materials be identified, handled, and disposed of?
What are the procedures for decommissioning, disassembly, recycling, or destruction?
What are the legal obligations and environmental compliance requirements for disposal?
What are the logistics, resource, and financial considerations for system retirement?
Key Questions Addressed by the Concepts
Developing the concept artifacts is not "checking the block" on a list or simply "observing good practice," rather it is an essential activity to ensure stakeholders are addressing the important questions about the proposed system of interest (SOI) before committing resources improperly, unnecessarily or inefficiently.
Programmatic and Risk Management:
Cost and Schedule Concept
How will project costs and timelines be estimated, planned, tracked, and managed?
What are the budget constraints, milestones, and deliverables for the project?
How will resources be allocated, and what are the cost and schedule drivers?
How will cost and schedule risks be identified, quantified, and mitigated?
What methodologies and tools will be used for cost estimation and schedule planning (e.g., WBS, earned value management)?
Risk Management Concept
How will potential risks to the project and system be identified, analyzed, and prioritized?
What strategies will be used to mitigate, avoid, transfer, or accept risks?
How will risks be monitored, controlled, and reported throughout the system lifecycle?
What are the plans for addressing technical, cost, schedule, and operational risks?
How will risk management support decision-making and resource allocation?
Validation and Support:
Test and Evaluation Concept
How will the system be verified (built right) and validated (built the right thing) throughout its lifecycle?
What are the test strategies, methodologies, and levels of testing (e.g., component, system, operational)?
What are the key performance parameters (KPPs) and acceptance criteria that the system must meet?
How will test results be evaluated to assess design progress, performance, and supportability?
How will T&E activities identify and mitigate technical, operational, and sustainment risks?
Training Concept
What strategies and requirements are needed to prepare users, operators, and support personnel?
What knowledge, skills, and attitudes are required for personnel to operate, maintain, and support the system effectively and safely?
What training programs, materials, and delivery methods will be used?
How will trainee understanding and proficiency be assessed and certified?
How will training be integrated with system deployment, updates, and sustainment phases?
Concepts are created and updated to provide successive refinement
Illustration courtesy of NASA




Costs associated with design changes increase geometrically over time; well developed concept artifacts reduce that hazard
Illustration courtesy of NASA


This process is applied iteratively throughout system development
Illustration courtesy of United States Defense Acquisition University, Public domain, via Wikimedia Commons
